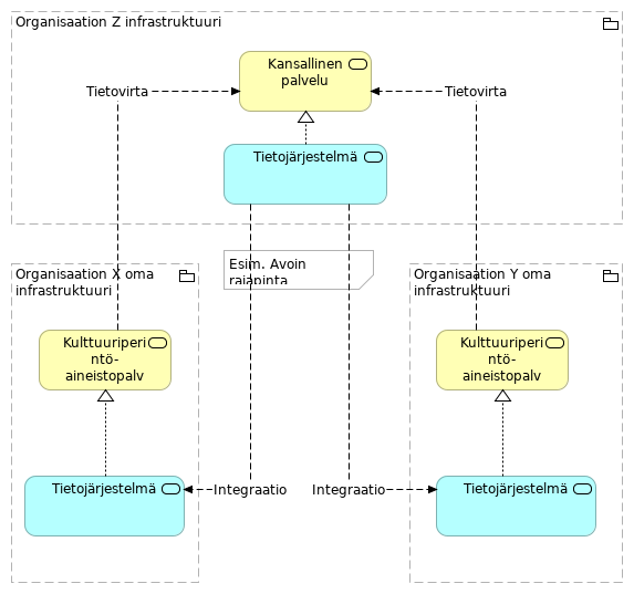
| Tietovirta |
|
Kulttuuriperintö-aineistopalvelu |
Kansallinen palvelu |
| |
|
Tietojärjestelmä |
Kulttuuriperintö-aineistopalvelu |
| Tietovirta |
|
Kulttuuriperintö-aineistopalvelu |
Kansallinen palvelu |
| |
|
Tietojärjestelmä |
Kulttuuriperintö-aineistopalvelu |
| |
|
Tietojärjestelmä |
Kansallinen palvelu |
| Integraatio |
|
Tietojärjestelmä |
Tietojärjestelmä |
| Integraatio |
|
Tietojärjestelmä |
Tietojärjestelmä |